Github
Markdown
Vitepress
代码随想录
数据结构
环境搭建
前端四件套
框架
环境构建
📝JavaSE
💯章节练习题
数据库
微服务
其他
DevOps
Tlias 智能学习辅助系统
苍穹外卖
中州养老
📊数据分析
数学
专业课
C/C++
Appearance
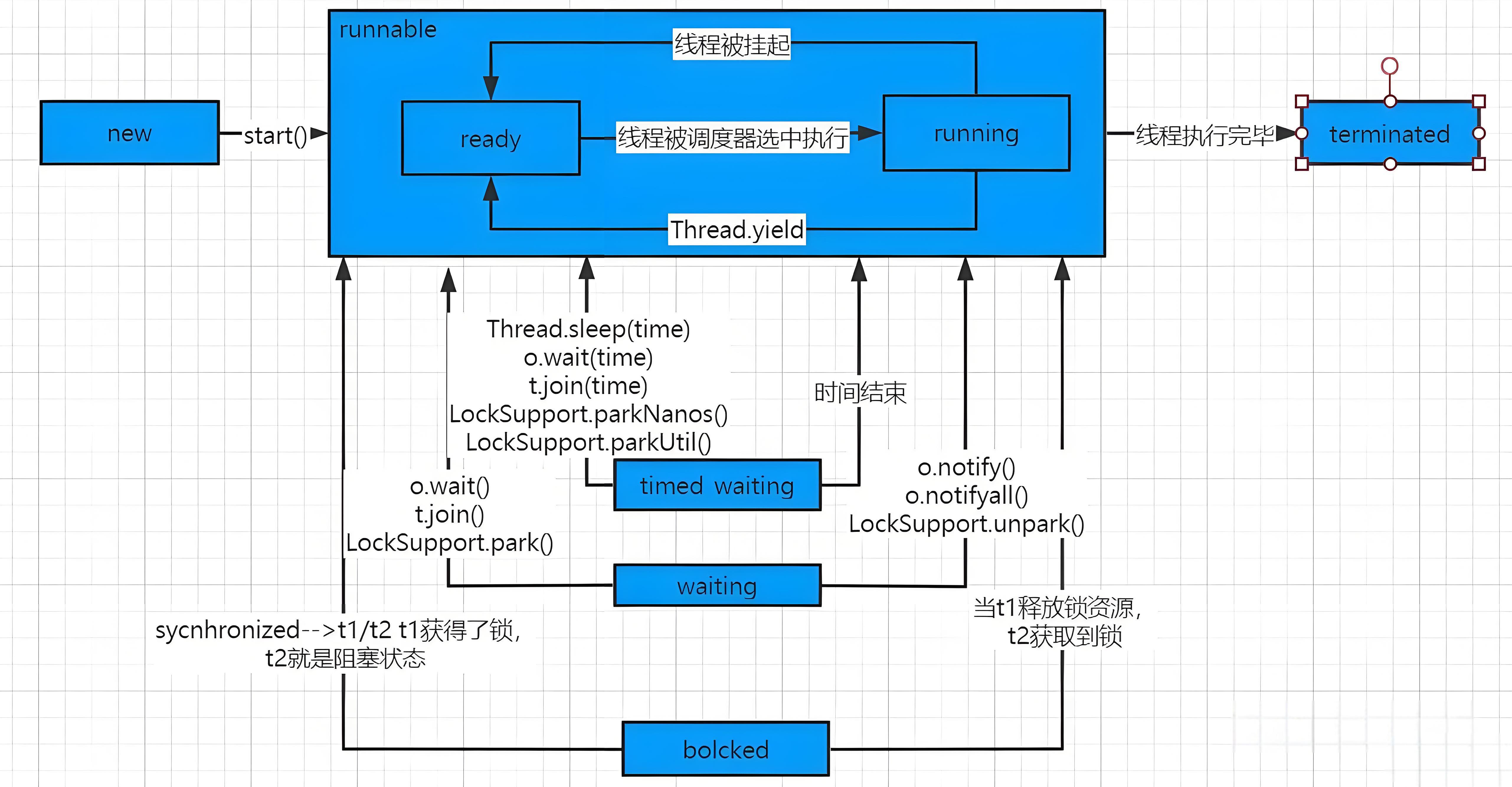
尚未启动的线程处于此状态
在 Java 虚拟机中执行的线程处于此状态(又细分为两种状态) (1)ready:预备状态 (2)running:正在执行
被阻塞等待监视器锁定的线程处于此状态
正在等待另一个线程执行特定动作的线程处于此状态
正在等待另一个线程执行动作直到指定时间的线程处于此状态
已退出的线程处于此状态